티스토리 뷰
자바(Java)/자바+스프링 프레임워크+Mybatis
[Spring] 이클립스에 스프링 프레임워크 설치하기-eclipse(3) with mybatis
xemaker 2020. 1. 7. 18:50※ 순서
1. pom.xml에 관련 라이브러리 추가하기
2. root-context.xml에 bean 설정하기
3. mybatis관련 config파일과 쿼리가 작성될 파일 생성하기
4. DB가 연동이 됐는지 테스트 하기

1. pom.xml에 관련 라이브러리 추가하기
라이브러리는 <dependencies> </dependencies> 안에 추가해준다.
pom.xml
<!-- DB -->
<!-- Maria DB -->
<dependency>
<groupId>org.mariadb.jdbc</groupId>
<artifactId>mariadb-java-client</artifactId>
<version>2.0.3</version>
</dependency>
<!-- DBCP 데이터베이스 풀 커넥션 -->
<dependency>
<groupId>commons-dbcp</groupId>
<artifactId>commons-dbcp</artifactId>
<version>1.4</version>
</dependency>
<!-- Spring JDBC -->
<dependency>
<groupId>org.springframework</groupId>
<artifactId>spring-jdbc</artifactId>
<version>4.3.9.RELEASE</version>
</dependency>
<!-- Mybatis -->
<dependency>
<groupId>org.mybatis</groupId>
<artifactId>mybatis</artifactId>
<version>3.4.4</version>
</dependency>
<dependency>
<groupId>org.mybatis</groupId>
<artifactId>mybatis-spring</artifactId>
<version>1.3.1</version>
</dependency>
2. root-context.xml에 bean 설정하기
sqlSessionFactory의 configLocation은 Mybatis의 config파일의 위치를 지정해준다.
mapperLocation에는 쿼리가 작성될 파일들의 위치를 지정해준다. 아래 설정은 sql폴더 하위의 xml파일을 모두 매핑한다는 의미이다.
root-context.xml
<!-- DB -->
<bean id="dataSource" class="org.springframework.jdbc.datasource.SimpleDriverDataSource">
<property name="driverClass" value="org.mariadb.jdbc.Driver"></property>
<property name="url" value="jdbc:mariadb://localhost:3306/데이터베이스명"></property>
<property name="username" value="아이디"></property>
<property name="password" value="비밀번호"></property>
</bean>
<bean id="sqlSessionFactory" class="org.mybatis.spring.SqlSessionFactoryBean">
<property name="dataSource" ref="dataSource"></property>
<property name="configLocation" value="classpath:/mybatis/mybatis-config.xml"></property>
<property name="mapperLocations" value="classpath*:/mybatis/sql/*.xml"></property>
</bean>
<bean id="sqlSession" class="org.mybatis.spring.SqlSessionTemplate">
<constructor-arg name="sqlSessionFactory" ref="sqlSessionFactory"></constructor-arg>
</bean>
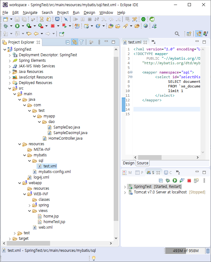
test.xml
<?xml version="1.0" encoding="UTF-8"?>
<!DOCTYPE mapper
PUBLIC "-//mybatis.org//DTD Mapper 3.0//EN"
"http://mybatis.org/dtd/mybatis-3-mapper.dtd">
<mapper namespace="sql">
<select id="selectDisposableTable" resultType="java.lang.String">
SELECT document_srl
FROM `xe_documents`
limit 1
</select>
</mapper>
xe를 설치하였기 때문에 xe_documents에서 데이터 1개를 가져오게 해봤다.
package com.test.myapp.dao;
public interface SampleDao {
public String selectSampleData() throws Exception;
}
package com.test.myapp.dao;
import org.mybatis.spring.SqlSessionTemplate;
import org.springframework.beans.factory.annotation.Autowired;
import org.springframework.stereotype.Repository;
@Repository("sampleDao")
public class SampleDaoImpl implements SampleDao{
@Autowired
protected SqlSessionTemplate sqlSession;
@Override
public String selectSampleData() throws Exception{
return sqlSession.selectOne("sql.selectDisposableTable");
}
}
package com.test.myapp;
import java.text.DateFormat;
import java.util.Date;
import java.util.Locale;
import javax.annotation.Resource;
import org.slf4j.Logger;
import org.slf4j.LoggerFactory;
import org.springframework.stereotype.Controller;
import org.springframework.ui.Model;
import org.springframework.web.bind.annotation.RequestMapping;
import org.springframework.web.bind.annotation.RequestMethod;
import com.test.myapp.dao.SampleDao;
/**
* Handles requests for the application home page.
*/
@Controller
public class HomeController {
private static final Logger logger = LoggerFactory.getLogger(HomeController.class);
@Resource(name="sampleDao")
private SampleDao sampleDao;
/**
* Simply selects the home view to render by returning its name.
*/
@RequestMapping(value = "/", method = RequestMethod.GET)
public String home(Locale locale, Model model) {
logger.info("Welcome home! The client locale is {}.", locale);
Date date = new Date();
DateFormat dateFormat = DateFormat.getDateTimeInstance(DateFormat.LONG, DateFormat.LONG, locale);
String formattedDate = dateFormat.format(date);
model.addAttribute("serverTime", formattedDate );
return "home";
}
@RequestMapping(value = "/test", method = RequestMethod.GET)
public String homeTest(Locale locale, Model model) throws Exception {
logger.info("Welcome home! The client locale is {}.", locale);
logger.info("Welcome home! The client locale is {}.", locale);
logger.debug("dubug test");
Date date = new Date();
DateFormat dateFormat = DateFormat.getDateTimeInstance(DateFormat.LONG, DateFormat.LONG, locale);
String formattedDate = dateFormat.format(date);
model.addAttribute("serverTime", formattedDate );
logger.error("Error Test");
String documentSrl=sampleDao.selectSampleData();
model.addAttribute("documentSrl", documentSrl );
return "homeTest";
}
}


'자바(Java) > 자바+스프링 프레임워크+Mybatis' 카테고리의 다른 글
| java.lang.IllegalArgumentException: Mapped Statements collection does not contain value for com.xxMapper.getId (0) | 2020.07.03 |
|---|---|
| 스프링 @RequestMapping 검색 안될때 (0) | 2020.04.20 |
| [Spring] 이클립스에 스프링 프레임워크 설치하기-eclipse(4). 마이바티스(mybatis) 쿼리 로그 출력 및 정렬하기 (0) | 2020.01.07 |
| [Spring] 이클립스에 스프링 프레임워크 설치하기-eclipse(2) (0) | 2020.01.07 |
| [Spring] 이클립스에 스프링 프레임워크 설치하기-eclipse(1) (0) | 2020.01.07 |
댓글
공지사항
최근에 올라온 글
최근에 달린 댓글
- Total
- Today
- Yesterday
링크
TAG
- 라이믹스
- xe addon
- esql
- Python
- KG
- 자바
- proc
- 문자열
- C언어
- webix
- ocajp
- 파싱
- C
- 파이썬
- XE
- 인포믹스
- MySQL
- 자바 smtp
- ocjap
- 이클립스
- 플러터
- xe애드온
- EC
- JDBC
- php
- 포인터
- 스크래핑
- 오라클
- 프로씨
- XE3
| 일 | 월 | 화 | 수 | 목 | 금 | 토 |
|---|---|---|---|---|---|---|
| 1 | 2 | 3 | 4 | 5 | 6 | |
| 7 | 8 | 9 | 10 | 11 | 12 | 13 |
| 14 | 15 | 16 | 17 | 18 | 19 | 20 |
| 21 | 22 | 23 | 24 | 25 | 26 | 27 |
| 28 | 29 | 30 | 31 |
글 보관함
